Status:blog
Tags: json-mappingjson-schemajson-validationnew-features
Categories: json | server-software | development
Updated Support for the Latest JSON Schema Versions
The latest release of Altova desktop developer tools and server software products introduces support for the newest JSON Schema versions in all JSON-enabled products. This adds to support for previous versions of the JSON Schema specification.

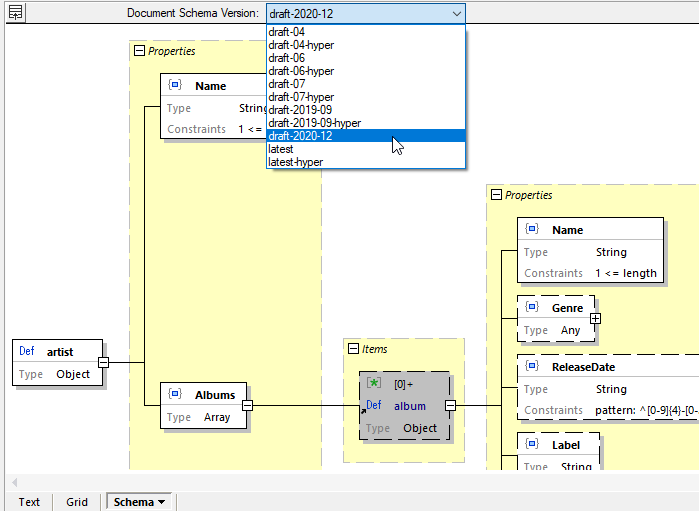
JSON Schema Editing & Validation
In addition to previous versions of the JSON Schema specification, XMLSpy now supports the two latest versions for JSON Schema editing as well as validation of schemas and instances:
- JSON Schema 2020-12
- JSON Schema 2020-09 (formerly known as Draft 8)
It’s easy to select the desired version when building a schema in the graphical JSON Schema editor.

Support for JSON Hyper-Schema has also been updated to include the latest versions. JSON Hyper-Schema is a JSON Schema vocabulary for annotating JSON documents with hyperlinks and instructions for processing and manipulating remote JSON resources through hypermedia environments such as HTTP. The term JSON Hyper-Schema is used to refer to a JSON Schema that uses these keywords.
Mapping and Converting JSON Data
For mapping and converting JSON data, MapForce and MapForce Server now support JSON Schema versions 2019-09 and 2020-12 in addition to previous versions.
High Performance JSON Validation
RaptorXML Server provides hyper-fast validation and processing of JSON instances and schemas based on JSON Schema 2019-09 and 2020-12 as well as older versions.
Update now
To get support for these new JSON Schema versions make sure you’re running the latest release of Altova software.